Martinakom

Not Rated (0)

$12/per page/Negotiable

About Martinakom

Levels Tought:
Elementary,Middle School,High School,College,University,PHD

Expertise:
Accounting,Applied Sciences See all
Accounting,Applied Sciences,Architecture and Design,Biology,Business & Finance,Calculus,Chemistry,Computer Science,Geology Hide all
Teaching Since: Jul 2017
Last Sign in: 411 Weeks Ago
Questions Answered: 5023
Tutorials Posted: 5024
Category > Computer Science Posted 16 Oct 2017 My Price 6.00

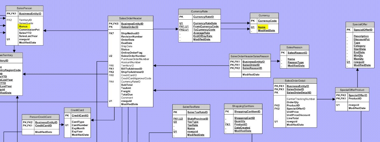
How can I connect Currency.Name to SalesPerson.Bonus? I am trying to figure out the currency of the bonus paid to each salesperson?

How can I connect Currency.Name to SalesPerson.Bonus?

Attachments:

Answers

Not Rated (0)
Status NEW Posted 16 Oct 2017 09:10 AM My Price 6.00

Hel-----------lo -----------Sir-----------/Ma-----------dam----------- T-----------han-----------k y-----------ou -----------for----------- yo-----------ur -----------int-----------ere-----------st -----------and----------- bu-----------yin-----------g m-----------y p-----------ost-----------ed -----------sol-----------uti-----------on.----------- Pl-----------eas-----------e p-----------ing----------- me----------- on----------- ch-----------at -----------I a-----------m o-----------nli-----------ne -----------or -----------inb-----------ox -----------me -----------a m-----------ess-----------age----------- I -----------wil-----------l b-----------e q-----------uic-----------kly-----------

Not Rated(0)