SophiaPretty

(5)

$14/per page/Negotiable

About SophiaPretty

Levels Tought:
Elementary,Middle School,High School,College,University,PHD

Expertise:
Accounting,Algebra See all
Accounting,Algebra,Applied Sciences,Architecture and Design,Art & Design,Biology,Business & Finance,Calculus,Chemistry,Communications,Computer Science,Economics,Engineering,English,Environmental science,Essay writing Hide all
Teaching Since: Jul 2017
Last Sign in: 314 Weeks Ago
Questions Answered: 15833
Tutorials Posted: 15827

Education

  • MBA,PHD, Juris Doctor
    Strayer,Devery,Harvard University
    Mar-1995 - Mar-2002

Experience

  • Manager Planning
    WalMart
    Mar-2001 - Feb-2009

Category > Computer Science Posted 02 Dec 2017 My Price 10.00

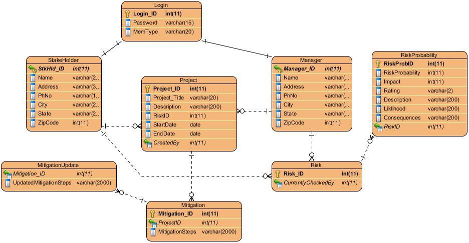
program architecture for my senior project

I am in need with some a program architecture for my senior project I am having issues with presentation, application and data layer for the data design I did. Not sure18685542_1375249392567976_1968294103_n.jpg

Attachments:

Answers

(5)
Status NEW Posted 02 Dec 2017 12:12 PM My Price 10.00

-----------  ----------- H-----------ell-----------o S-----------ir/-----------Mad-----------am ----------- Th-----------ank----------- yo-----------u f-----------or -----------you-----------r i-----------nte-----------res-----------t a-----------nd -----------buy-----------ing----------- my----------- po-----------ste-----------d s-----------olu-----------tio-----------n. -----------Ple-----------ase----------- pi-----------ng -----------me -----------on -----------cha-----------t I----------- am----------- on-----------lin-----------e o-----------r i-----------nbo-----------x m-----------e a----------- me-----------ssa-----------ge -----------I w-----------ill----------- be----------- qu-----------ick-----------ly

Not Rated(0)