SophiaPretty

(5)

$14/per page/Negotiable

About SophiaPretty

Levels Tought:
Elementary,Middle School,High School,College,University,PHD

Expertise:
Accounting,Algebra See all
Accounting,Algebra,Applied Sciences,Architecture and Design,Art & Design,Biology,Business & Finance,Calculus,Chemistry,Communications,Computer Science,Economics,Engineering,English,Environmental science,Essay writing Hide all
Teaching Since: Jul 2017
Last Sign in: 313 Weeks Ago, 3 Days Ago
Questions Answered: 15833
Tutorials Posted: 15827

Education

  • MBA,PHD, Juris Doctor
    Strayer,Devery,Harvard University
    Mar-1995 - Mar-2002

Experience

  • Manager Planning
    WalMart
    Mar-2001 - Feb-2009

Category > Computer Science Posted 05 Jan 2018 My Price 10.00

SQL statements I need help with workable statements

I am new to SQL  statements I need help with workable statements for questions 3-7. I started on 3 but not sure if going in correct direction. Can you help?

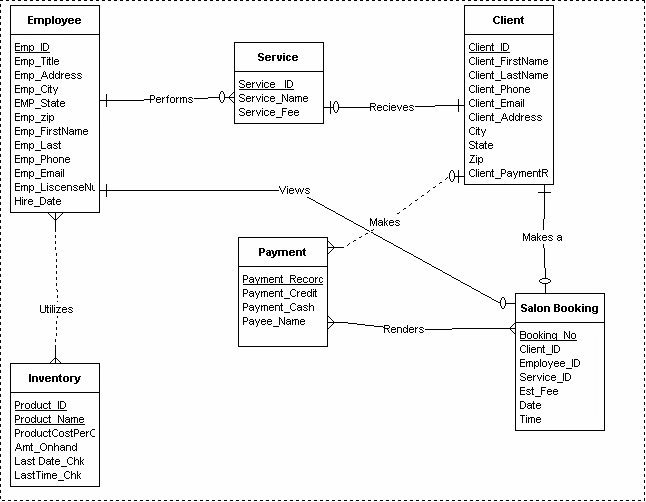
  • Based on Hair Salon ERD

     

     

    1    Drop statements for all objects in the lab project (drop existing objects first so that you can rerun your script without error).

    /* Drop tables */

    DROP SEQUENCE table_Employess ;

    Drop table_Service;

    Drop table_Client;

    Drop table_Payment;

    Drop table_Inventory;

    Drop table_Salon Booking;

     

     

    2   Create statements for all tables and keys of your project.

     

    /* Create 5 tables */

    CREATE TABLE Employee

    ( Emp_ID int NOT NULL,

      Emp_Titlevarchar(20) NOT NULL,

      Emp_Addressvarchar(30),

      Emp_City varchar(20),

      Emp_State varchar(2),

      Emp_Zip int NOT NULL,

      Emp_FirstName varchar(30)

      Emp_Last varchar(20)

      Emp_Phone int NOT NULL

      Emp_Email varchar(30)

      Emp_Liscense Number nchar(20)

      Hire_Date date NOT NULL

      CONSTRAINT Employee_pk PRIMARY KEY (EMP_ID)

    );

     

    CREATE TABLE Client

    ( Client_ID int NOT NULL,

      Client_FirstNamevarchar(20) NOT NULL,

      Client_LastName varchar(30),

      Client_Phone int NOT NULL,

      Client_Email varchar(20)

      Client_Address nchar(20)

      City varchar(20)

      State varchar(2)

      Zip numeric NOT NULL,

      Client_PaymentRecord varchar(100) NOT NULL,

      CONSTRAINT Client PRIMARY KEY (Client_ID)

    );

     

    CREATE TABLE Inventory

    ( Product_ID int NOT NULL,

      ProductCostPerCasedecimal NOT NULL,

      Product_Name varchar(50),

      Amt_Onhand numeric(10)

      Last Date_Chk date NOT NULL,

      LastTime_Chk timestamp with time zone NOT NULL,

      CONSTRAINT Inventory_pk PRIMARY KEY (Product_ID),

      CONSTRAINT Inventory_pk PRIMARY KEY (Product_Name)

    );

     

    CREATE TABLE Service

    ( Service_ID int NOT NULL,

      Service_Name varchar(20) NOT NULL,

      Service_fee decimal(10) NOT NULL,

      CONSTRAINT Service pk PRIMARY KEY (Service_ID)

    );

     

    CREATE TABLE Payment

    ( Payment_Record verchar(40) NOT NULL,

      Payment_Credit numeric(10) NOT NULL,

      Payment_Cash decimal(50) NOT NULL,

      CONSTRAINT Payment_pk PRIMARY KEY (Payment_Record)

    );

     

     

    CREATE TABLE Salon Booking

    ( Booking_No numeric NOT NULL,

      Client_ID int NOT NULL,

    Emp_ID int NOT NULL,

      Service_ID int NOT NULL,

      Est_Fee decimal NOT NULL,

      Date date NOT NULL,

      Time time with the zone NOT NULL,

      CONSTRAINT Salon Booking_pk PRIMARY KEY (Booking_No)

    CONSTRAINT fk_Salon Booking

        FOREIGN KEY (Client_ID)

        REFERENCES supplier(Booking_No)

    );

     

     

    3    Create indexes on natural key columns, foreign keys, and other columns that will be frequently used as query filters (i.e., Columns in the “WHERE” clause).

     

    CREATE INDEX IDX__Employee_Employee_Name

    ON Employee (Emp_ID,Emp_Title,Emp_FirstName, Emp_Last);

    SELECT "column_name"

    FROM "Employee"

    WHERE Employee_ID = Employee_ID(Employee)

      AND Emp_Title=’IDX__Employee_Employee_Name’

    AND Emp_FirstName=’IDX__Employee_Employee_Name’

    AND Emp_Last=’IDX__Employee_Employee_Name’;

     

     

     

    CREATE INDEX IDX__Client_Client_Name

    ON Client (Client_ID,Client_FirstName, Client_LastName,Client_Email);

     

     

     

     

    CREATE INDEX IDX__Inventory_Product_ID

    ON Inventory (Product_ID,Product_Name);

     

     

     

     

    CREATE INDEX IDX__Service_Service_ID

    ON Service (Service_ID,Service_Name);

     

     

    CREATE INDEX IDX__Payment_Payment_Information

    ON Payment (Payment_Record,Payee_Name)

     

     

     

    CREATE INDEX IDX__Salon_Booking_Booking_Information

    ON Salon Booking (Booking_No,Client_ID,Employee_ID,Service_ID);

     

     

     

     

     

    4   Create at least two views.

     

     

    5    Create at least two sequences.

     

    6   Create at least two triggers.

     

     

    7.Check content of the catalog/data dictionary.

     

    Item 7 (above) should contain SQL SELECT statements to query DBMS catalog/data dictionary (such as user_objects or user_tables) to demonstrate all objects are created successfully.

Attachments:

Answers

(5)
Status NEW Posted 05 Jan 2018 02:01 PM My Price 10.00

-----------  ----------- H-----------ell-----------o S-----------ir/-----------Mad-----------am ----------- Th-----------ank----------- yo-----------u f-----------or -----------you-----------r i-----------nte-----------res-----------t a-----------nd -----------buy-----------ing----------- my----------- po-----------ste-----------d s-----------olu-----------tio-----------n. -----------Ple-----------ase----------- pi-----------ng -----------me -----------on -----------cha-----------t I----------- am----------- on-----------lin-----------e o-----------r i-----------nbo-----------x m-----------e a----------- me-----------ssa-----------ge -----------I w-----------ill----------- be----------- qu-----------ick-----------ly

Not Rated(0)